How I redesigned UNTUCKit's website to drive record-breaking holiday conversion up by 23%. (Part 1)
*This case study primarily focuses on redesigning of the top navigation and product listing page experience due to the same release phase.
How I redesigned UNTUCKit's website to drive record-breaking holiday sales up by 32%. (Part 1)
*This case study primarily focuses on redesigning of the top navigation and product listing page experience due to the same release phase.
Project Overview
Quick Facts
01
Client Background
UNTUCKit is an apparel startup renowned for its stylish and comfortable casual shirts designed to be worn untucked, which has achieved significant market success since founded in 2011.
02
Project Goals
To enhance usability, develop a more intuitive user experience, and achieve a modern aesthetic for the website, which has become outdated since its original creation in 2018.
03
Time Frame
9 Months — Launched in Q3 2022
04
Challenges
• Convincing senior executives to make user research a regular practice. • Managing the complexity of integrating multiple third-party platforms.
Project Overview
Quick Facts
01
Client Background
UNTUCKit is an apparel startup renowned for its stylish and comfortable casual shirts designed to be worn untucked, which has achieved significant market success since founded in 2011.
02
Project Goals
To enhance usability, develop a more intuitive user experience, and achieve a modern aesthetic for the website, which has become outdated since its original creation in 2018.
03
Time Frame
9 Months — Launched in Q3 2022
04
Challenges
• Convincing senior executives to make user research a regular practice. • Managing the complexity of integrating multiple third-party platforms.
Project Overview
01
Client Background
UNTUCKit is an apparel startup renowned for its stylish and comfortable casual shirts designed to be worn untucked, which has achieved significant market success since founded in 2011.
02
Project Goals
To enhance usability, develop a more intuitive user experience, and achieve a modern aesthetic for the website, which has become outdated since its original creation in 2018.
03
Time Frame
9 Months — Launched in Q3 2022
04
Challenges
• Convincing senior executives to make user research a regular practice. • Managing the complexity of integrating multiple third-party platforms.
Project Overview
Quick Facts
01
Client Background
UNTUCKit is an apparel startup renowned for its stylish and comfortable casual shirts designed to be worn untucked, which has achieved significant market success since founded in 2011.
02
Project Goals
To enhance usability, develop a more intuitive user experience, and achieve a modern aesthetic for the website, which has become outdated since its original creation in 2018.
03
Time Frame
9 Months — Launched in Q3 2022
04
Challenges
• Convincing senior executives to make user research a regular practice. • Managing the complexity of integrating multiple third-party platforms.
My Role (Solo Designer & Researcher)
Quick Facts
01
Leadership
I led a cross-functional team of 10, including developers, product managers, analysts, content strategists, and e-commerce production associates, establishing streamlined development processes and fostering effective communication.
02
Research & User Testing
I conducted a website audit based on Baymard's 214 UX usability guidelines, collaborated with a data analyst to identify improvement opportunities, and carried out user testing with 12 participants to gather feedback.
03
Strategy & Ideation
I led the collaborative effort to define the project scopes and requirements, and prioritized key features. I encouraged innovative and strategic thinking through engaging discussions and ideation sessions.
04
Design & Prototype
I created wireframes, refined UI designs, and developed prototypes for user testings.
My Role (Solo Designer & Researcher)
Quick Facts
01
Leadership
I led a cross-functional team of 10, including developers, product managers, analysts, content strategists, and e-commerce production associates, establishing streamlined development processes and fostering effective communication.
02
Research & User Testing
I conducted a website audit based on Baymard's 214 UX usability guidelines, collaborated with a data analyst to identify improvement opportunities, and carried out user testing with 12 participants to gather feedback.
03
Strategy & Ideation
I led the collaborative effort to define the project scopes and requirements, and prioritized key features. I encouraged innovative and strategic thinking through engaging discussions and ideation sessions.
04
Design & Prototype
I created wireframes, refined UI designs, and developed prototypes for user testings.
My Role
01
Leadership
I led a cross-functional team of 10, including developers, product managers, analysts, content strategists, and e-commerce production associates, establishing streamlined development processes and fostering effective communication.
02
Research & User Testing
I conducted a website audit based on Baymard's 214 UX usability guidelines, collaborated with a data analyst to identify improvement opportunities, and carried out user testing with 12 participants to gather feedback.
03
Strategy & Ideation
I led the collaborative effort to define the project scopes and requirements, and prioritized key features. I encouraged innovative and strategic thinking through engaging discussions and ideation sessions.
04
Design & Prototype
I created wireframes, refined UI designs, and developed prototypes for user testings.
My Role (Solo Designer & Researcher)
Quick Facts
01
Leadership
I led a cross-functional team of 10, including developers, product managers, analysts, content strategists, and e-commerce production associates, establishing streamlined development processes and fostering effective communication.
02
Research & User Testing
I conducted a website audit based on Baymard's 214 UX usability guidelines, collaborated with a data analyst to identify improvement opportunities, and carried out user testing with 12 participants to gather feedback.
03
Strategy & Ideation
I led the collaborative effort to define the project scopes and requirements, and prioritized key features. I encouraged innovative and strategic thinking through engaging discussions and ideation sessions.
04
Design & Prototype
I created wireframes, refined UI designs, and developed prototypes for user testings.
Record-Breaking Performance
Record-Breaking Performance
2022 vs 2021
2022 vs 2021
2022 vs 2021
Black Friday / Cyber Monday Campaigns
Black Friday / Cyber Monday Campaigns
Black Friday / Cyber Monday Campaigns
%
%
%
Conversion YoY
Conversion YoY
%
%
%
Core Business Increase YoY
Core Business Increase YoY
Following the redesign of the top navigation and product listing page (PLP) in September 2022, we successfully attained the highest sales performance during the fourth quarter holiday season compared to previous years.
Following the redesign of the top navigation and product listing page (PLP) in September 2022, we successfully attained the highest sales performance during the fourth quarter holiday season compared to previous years.
%
%
%
Online Revenue
Total Site Q4, 2022
Performance
Total Site Q4 Performance
Total Site Q4, 2022
Performance
Research
Research
Research
Research
When I started in 2021, I observed a lack of user research and no actionable plans for translating collected data. I gradually introduced various research methods to senior leadership, highlighting the value of user research, and integrated it into our regular practices.
When I started in 2021, I observed a lack of user research and no actionable plans for translating collected data. I gradually introduced various research methods to senior leadership, highlighting the value of user research, and integrated it into our regular practices.
When I started in 2021, I observed a lack of user research and no actionable plans for translating collected data. I gradually introduced various research methods to senior leadership, highlighting the value of user research, and integrated it into our regular practices.
When I started in 2021, I observed a lack of user research and no actionable plans for translating collected data. I gradually introduced various research methods to senior leadership, highlighting the value of user research, and integrated it into our regular practices.
Quantitative Insights
Step 1: Unlocking the Power of Numbers
I collaborated with data analysts to optimize user journeys, improve satisfaction, and inform design decisions. We reviewed metrics including click-through, conversion, sessions, and abandoned rate. This data convinced senior leaders to embrace changes.
Quantitative Insights
Step 1: Unlocking the Power of Numbers
I collaborated with data analysts to optimize user journeys, improve satisfaction, and inform design decisions. We reviewed metrics including click-through, conversion, sessions, and abandoned rate. This data convinced senior leaders to embrace changes.
Quantitative Insights
Step 1: Unlocking the Power of Numbers
I collaborated with data analysts to optimize user journeys, improve satisfaction, and inform design decisions. We reviewed metrics including click-through, conversion, sessions, and abandoned rate. This data convinced senior leaders to embrace changes.
Quantitative Insights
Step 1: Unlocking the Power of Numbers
I collaborated with data analysts to optimize user journeys, improve satisfaction, and inform design decisions. We reviewed metrics including click-through, conversion, sessions, and abandoned rate. This data convinced senior leaders to embrace changes.




Qualitative Insights
Step 2: Leveraging Baymard to Uncover Usability Issues and Customers Frustrations
Senior leaders were hesitant about conducting user research, as it wasn't a practice they were accustomed to. To help them embrace the new practice, I introduced Baymard's comprehensive research guidelines for a preliminary website audit, revealing prevalent user frustrations. Although we conducted a thorough audit of the global header, main navigation, and search functionality, we prioritized the most impactful areas given our limited resources. As a result, we deferred the courtesy menus (account, store locator, wishlist) experience to a later release.
Qualitative Insights
Step 2: Leveraging Baymard to Uncover Usability Issues and Customers Frustrations
Senior leaders were hesitant about conducting user research, as it wasn't a practice they were accustomed to. To help them embrace the new practice, I introduced Baymard's comprehensive research guidelines for a preliminary website audit, revealing prevalent user frustrations. Although we conducted a thorough audit of the global header, main navigation, and search functionality, we prioritized the most impactful areas given our limited resources. As a result, we deferred the courtesy menus (account, store locator, wishlist) experience to a later release.
Qualitative Insights
Step 2: Leveraging Baymard to Uncover Usability Issues and Customers Frustrations
Senior leaders were hesitant about conducting user research, as it wasn't a practice they were accustomed to. To help them embrace the new practice, I introduced Baymard's comprehensive research guidelines for a preliminary website audit, revealing prevalent user frustrations. Although we conducted a thorough audit of the global header, main navigation, and search functionality, we prioritized the most impactful areas given our limited resources. As a result, we deferred the courtesy menus (account, store locator, wishlist) experience to a later release.
Qualitative Insights
Step 2: Leveraging Baymard to Uncover Usability Issues and Customers Frustrations
Senior leaders were hesitant about conducting user research, as it wasn't a practice they were accustomed to. To help them embrace the new practice, I introduced Baymard's comprehensive research guidelines for a preliminary website audit, revealing prevalent user frustrations. Although we conducted a thorough audit of the global header, main navigation, and search functionality, we prioritized the most impactful areas given our limited resources. As a result, we deferred the courtesy menus (account, store locator, wishlist) experience to a later release.
(1) Pre-Design Top Navigation Menu
Identified Issues
Paint Points
Paint Points
Paint Points
Overlapping and redundant categories cause overwhelming options on dropdown navigation
Unclear hierarchy and non-clickable sub-category links
The text is difficult to identify as either a hyperlink or plain text.
Some sub-category links should be used as filters
Inconsistent naming for category links and PLP Header




*Note: Based on Baymard, the navigation menu is ranked on the lower end of “Decent” & “Poor” for mobile experience.
*Note: Based on Baymard, the navigation menu is ranked on the lower end of “Decent” & “Poor” for mobile experience.
*Note: Based on Baymard, the navigation menu is ranked on the lower end of “Decent” & “Poor” for mobile experience.
*Note: Based on Baymard, the navigation menu is ranked on the lower end of “Decent” & “Poor” for mobile experience.
(2) Pre-Design Search
Identified Issues
Identified Issues
Identified Issues
Occurrence of irrelevant return results
Missing capability to perform certain search query types for keywords, such as “thematic”, “product feature attributes”, “subjective”
Different search result page templates from regular product listing page
Missing displaying search field





*Note: As we work on organizing and improving the backend tagging, we plan to reassess our current third-party search engine provider in the future, considering our resource limitations.
*Note: As we work on organizing and improving the backend tagging, we plan to reassess our current third-party search engine provider in the future, considering our resource limitations.
*Note: As we work on organizing and improving the backend tagging, we plan to reassess our current third-party search engine provider in the future, considering our resource limitations.
*Note: As we work on organizing and improving the backend tagging, we plan to reassess our current third-party search engine provider in the future, considering our resource limitations.
(3) Pre-Design Product Listing Page
Identified Issues
Identified Issues
Identified Issues
Lack of "Sort By" functionality to facilitate faster sorting of relevant results
Improve filter attributes logic:
Sub-categories should be used as filter attributes
Allow users to select multiple filters and narrow down results quickly
Missing category-specific filters
Missing color swatches




Note: Due to Shopify limitations, products with the same style but different colors are listed separately, leading to increased scrolling and user confusion.
Note: Due to Shopify limitations, products with the same style but different colors are listed separately, leading to increased scrolling and user confusion.
Note: Due to Shopify limitations, products with the same style but different colors are listed separately, leading to increased scrolling and user confusion.
Note: Due to Shopify limitations, products with the same style but different colors are listed separately, leading to increased scrolling and user confusion.
Although senior leaders were impressed by Baymard’s usability guidelines, we ran out of time for conducting user research. However, we were assured that user testing would be implemeneted once the design was completed.
Although senior leaders were impressed by Baymard’s usability guidelines, we ran out of time for conducting user research. However, we were assured that user testing would be implemeneted once the design was completed.
Although senior leaders were impressed by Baymard’s usability guidelines, we ran out of time for conducting user research. However, we were assured that user testing would be implemeneted once the design was completed.
Although senior leaders were impressed by Baymard’s usability guidelines, we ran out of time for conducting user research. However, we were assured that user testing would be implemeneted once the design was completed.
Design
Design
Design
Design
By leveraging performance metrics and Baymard’s research insights, I rebuilt the information architecture to create a more intuitive and contemporary user experience. Additionally, I ensured the design was responsive across all devices and adhered to accessibility standards.
By leveraging performance metrics and Baymard’s research insights, I rebuilt the information architecture to create a more intuitive and contemporary user experience. Additionally, I ensured the design was responsive across all devices and adhered to accessibility standards.
By leveraging performance metrics and Baymard’s research insights, I rebuilt the information architecture to create a more intuitive and contemporary user experience. Additionally, I ensured the design was responsive across all devices and adhered to accessibility standards.
By leveraging performance metrics and Baymard’s research insights, I rebuilt the information architecture to create a more intuitive and contemporary user experience. Additionally, I ensured the design was responsive across all devices and adhered to accessibility standards.
Site Map
Reconstructed Site Map to Support UNTUCKit's Lifestyle Brand Evolution
We revamped the site map by consolidating repetitive sub-category links into a more logical structure. This enhanced clarity and usability, making navigation more intuitive and improving the site's efficiency.
Site Map
Reconstructed Site Map to Support UNTUCKit's Lifestyle Brand Evolution
We revamped the site map by consolidating repetitive sub-category links into a more logical structure. This enhanced clarity and usability, making navigation more intuitive and improving the site's efficiency.
Site Map
Reconstructed Site Map to Support UNTUCKit's Lifestyle Brand Evolution
We revamped the site map by consolidating repetitive sub-category links into a more logical structure. This enhanced clarity and usability, making navigation more intuitive and improving the site's efficiency.
Site Map
Reconstructed Site Map to Support UNTUCKit's Lifestyle Brand Evolution
We revamped the site map by consolidating repetitive sub-category links into a more logical structure. This enhanced clarity and usability, making navigation more intuitive and improving the site's efficiency.

Top Navigation
Reduce the Clutter
I consolidated similar categories, removed redundant links, and used clear labels to create a clean, intuitive interface. This minimalist approach improved navigation findability and reduced cognitive overload, resulting in a more efficient shopping experience.
Top Navigation
Reduce the Clutter
I consolidated similar categories, removed redundant links, and used clear labels to create a clean, intuitive interface. This minimalist approach improved navigation findability and reduced cognitive overload, resulting in a more efficient shopping experience.
Top Navigation
Reduce the Clutter
I consolidated similar categories, removed redundant links, and used clear labels to create a clean, intuitive interface. This minimalist approach improved navigation findability and reduced cognitive overload, resulting in a more efficient shopping experience.
Top Navigation
Reduce the Clutter
I consolidated similar categories, removed redundant links, and used clear labels to create a clean, intuitive interface. This minimalist approach improved navigation findability and reduced cognitive overload, resulting in a more efficient shopping experience.
(1) Navigation Menu Design / Desktop
Design Process
We structured categories with a clear hierarchy for easy navigation and emphasized visual content for campaign highlights. Up to three campaigns can rotate, especially beneficial during busy holiday seasons with multiple promotions.
(1) Navigation Menu Design / Desktop
Design Process
We structured categories with a clear hierarchy for easy navigation and emphasized visual content for campaign highlights. Up to three campaigns can rotate, especially beneficial during busy holiday seasons with multiple promotions.
(1) Navigation Menu Design / Desktop
Design Process
We structured categories with a clear hierarchy for easy navigation and emphasized visual content for campaign highlights. Up to three campaigns can rotate, especially beneficial during busy holiday seasons with multiple promotions.
(1) Navigation Menu Design / Desktop
Design Process
We structured categories with a clear hierarchy for easy navigation and emphasized visual content for campaign highlights. Up to three campaigns can rotate, especially beneficial during busy holiday seasons with multiple promotions.






New Design/Live Site Example
(2) Navigation Menu Design / Mobile
Design Process
The old design was cluttered and lacked consistent structure. In the new design, I applied Hick's law to simplify options and guide users efficiently by prioritizing simplicity and efficiency.
(2) Navigation Menu Design / Mobile
Design Process
The old design was cluttered and lacked consistent structure. In the new design, I applied Hick's law to simplify options and guide users efficiently by prioritizing simplicity and efficiency.
(2) Navigation Menu Design / Mobile
Design Process
The old design was cluttered and lacked consistent structure. In the new design, I applied Hick's law to simplify options and guide users efficiently by prioritizing simplicity and efficiency.
(2) Navigation Menu Design / Mobile
Design Process
The old design was cluttered and lacked consistent structure. In the new design, I applied Hick's law to simplify options and guide users efficiently by prioritizing simplicity and efficiency.


New Design/Live Site Example
Product Listing Page
Enhancing User Engagement
We've optimized user engagement with a dynamic visual filter, intuitive left nav filters, and a versatile "sort by" feature. This redesign allows tailored product discovery, complemented by larger, more engaging editorial cards for enriched content presentation.
Product Listing Page
Enhancing User Engagement
We've optimized user engagement with a dynamic visual filter, intuitive left nav filters, and a versatile "sort by" feature. This redesign allows tailored product discovery, complemented by larger, more engaging editorial cards for enriched content presentation.
Product Listing Page
Enhancing User Engagement
We've optimized user engagement with a dynamic visual filter, intuitive left nav filters, and a versatile "sort by" feature. This redesign allows tailored product discovery, complemented by larger, more engaging editorial cards for enriched content presentation.
Product Listing Page
Enhancing User Engagement
We've optimized user engagement with a dynamic visual filter, intuitive left nav filters, and a versatile "sort by" feature. This redesign allows tailored product discovery, complemented by larger, more engaging editorial cards for enriched content presentation.
Product Listing Page Design / Destkop
Default State
Product Listing Page Design / Destkop
Default State
Product Listing Page Design / Destkop
Default State

Product Listing Page Design / Mobile
Default State
Product Listing Page Design / Mobile
Default State
Product Listing Page Design / Mobile
Default State

(1) Visual Filter Design
New Functionality
We replaced a static, unresponsive image banner with a dynamic visual guidance system that encourages immediate user engagement and efficiently filters sub-categories. This visual filter can be configured to range from 2 to 6 categories, depending on the strategies employed. Additionally, I implemented tabbed filters to allow customers to shop by the most-clicked attributes.
(1) Visual Filter Design
New Functionality
We replaced a static, unresponsive image banner with a dynamic visual guidance system that encourages immediate user engagement and efficiently filters sub-categories. This visual filter can be configured to range from 2 to 6 categories, depending on the strategies employed. Additionally, I implemented tabbed filters to allow customers to shop by the most-clicked attributes.
(1) Visual Filter Design
New Functionality
We replaced a static, unresponsive image banner with a dynamic visual guidance system that encourages immediate user engagement and efficiently filters sub-categories. This visual filter can be configured to range from 2 to 6 categories, depending on the strategies employed. Additionally, I implemented tabbed filters to allow customers to shop by the most-clicked attributes.
(1) Visual Filter Design
New Functionality
We replaced a static, unresponsive image banner with a dynamic visual guidance system that encourages immediate user engagement and efficiently filters sub-categories. This visual filter can be configured to range from 2 to 6 categories, depending on the strategies employed. Additionally, I implemented tabbed filters to allow customers to shop by the most-clicked attributes.


(2) Left Filter & Sort By Design
New Functionality
The old design had over-categorized links and limited users’ choices. We changed them to be filter attributes so users can select multiple filters to satisfy their specific needs.
(2) Left Filter & Sort By Design
New Functionality
The old design had over-categorized links and limited users’ choices. We changed them to be filter attributes so users can select multiple filters to satisfy their specific needs.
(2) Left Filter & Sort By Design
New Functionality
The old design had over-categorized links and limited users’ choices. We changed them to be filter attributes so users can select multiple filters to satisfy their specific needs.
(2) Left Filter & Sort By Design
New Functionality
The old design had over-categorized links and limited users’ choices. We changed them to be filter attributes so users can select multiple filters to satisfy their specific needs.


(4) Editorial Cards
New Functionality
We designed various sizes of editorial cards to enhance our ability to add richer content stories, elevating pages with static images, animations, and videos. By placing text below images, we can optimize for SEO tagging and meet accessibility requirements.
(4) Editorial Cards
New Functionality
We designed various sizes of editorial cards to enhance our ability to add richer content stories, elevating pages with static images, animations, and videos. By placing text below images, we can optimize for SEO tagging and meet accessibility requirements.
(4) Editorial Cards
New Functionality
We designed various sizes of editorial cards to enhance our ability to add richer content stories, elevating pages with static images, animations, and videos. By placing text below images, we can optimize for SEO tagging and meet accessibility requirements.
(4) Editorial Cards
New Functionality
We designed various sizes of editorial cards to enhance our ability to add richer content stories, elevating pages with static images, animations, and videos. By placing text below images, we can optimize for SEO tagging and meet accessibility requirements.

(5) Product Cards
New Functionality
To enhance the design, I restructured the product information below the images for improved readability, addressing the previous layout's scattered and distracting presentation. Additionally, I replaced text-only color descriptions with color swatches, allowing customers to better visualize and differentiate colors, thereby reducing confusion and enhancing their shopping experience.
(5) Product Cards
New Functionality
To enhance the design, I restructured the product information below the images for improved readability, addressing the previous layout's scattered and distracting presentation. Additionally, I replaced text-only color descriptions with color swatches, allowing customers to better visualize and differentiate colors, thereby reducing confusion and enhancing their shopping experience.
(5) Product Cards
New Functionality
To enhance the design, I restructured the product information below the images for improved readability, addressing the previous layout's scattered and distracting presentation. Additionally, I replaced text-only color descriptions with color swatches, allowing customers to better visualize and differentiate colors, thereby reducing confusion and enhancing their shopping experience.
(5) Product Cards
New Functionality
To enhance the design, I restructured the product information below the images for improved readability, addressing the previous layout's scattered and distracting presentation. Additionally, I replaced text-only color descriptions with color swatches, allowing customers to better visualize and differentiate colors, thereby reducing confusion and enhancing their shopping experience.

Style Guide
Building consistency and efficiency
As the first senior leader focused on UX and UI at UNTUCKit, I initiated the development of our design system in Figma, establishing design guidelines and components. This system is now heavily used by both developers and site designers, and I envision it evolving into a cohesive tool that will be adopted across all channels, including websites, emails, and social media.
Style Guide
Building consistency and efficiency
As the first senior leader focused on UX and UI at UNTUCKit, I initiated the development of our design system in Figma, establishing design guidelines and components. This system is now heavily used by both developers and site designers, and I envision it evolving into a cohesive tool that will be adopted across all channels, including websites, emails, and social media.
Style Guide
Building consistency and efficiency
As the first senior leader focused on UX and UI at UNTUCKit, I initiated the development of our design system in Figma, establishing design guidelines and components. This system is now heavily used by both developers and site designers, and I envision it evolving into a cohesive tool that will be adopted across all channels, including websites, emails, and social media.
Style Guide
Building consistency and efficiency
As the first senior leader focused on UX and UI at UNTUCKit, I initiated the development of our design system in Figma, establishing design guidelines and components. This system is now heavily used by both developers and site designers, and I envision it evolving into a cohesive tool that will be adopted across all channels, including websites, emails, and social media.

User Testing
User Testing
User Testing
User Testing
User Testing Feedback
Frontline Store Associates Bring Valuable Insights
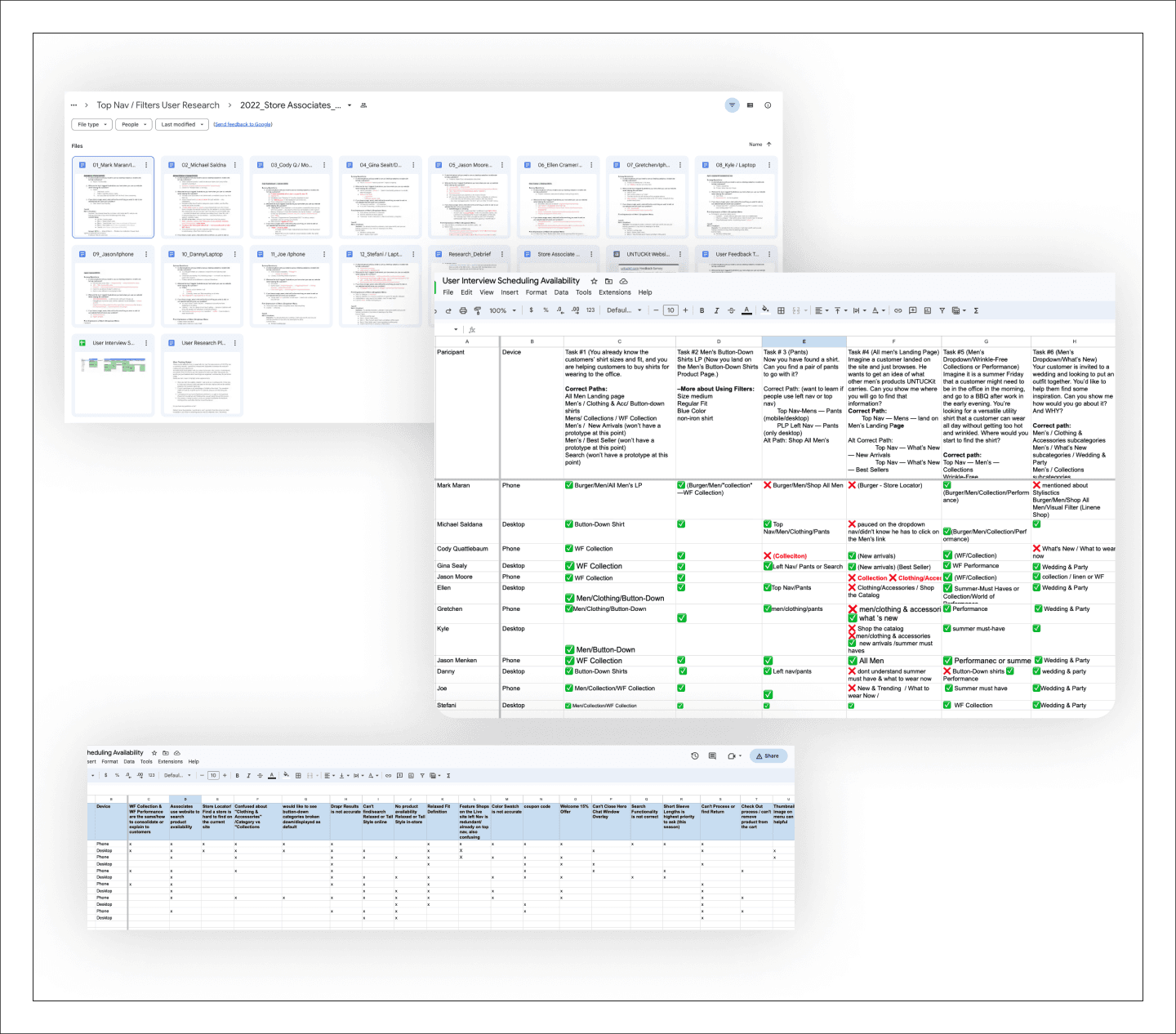
As it was the first time for UNTUCKit to conduct a formal user research as testing water, we collaborated with 12 store associates who possess extensive experience in online customer interactions through chat. As frontline representatives, they have a deep understanding of the common frustrations faced by customers, making them valuable sources of insights to further inform our UX improvements.
User Testing Feedback
Frontline Store Associates Bring Valuable Insights
As it was the first time for UNTUCKit to conduct a formal user research as testing water, we collaborated with 12 store associates who possess extensive experience in online customer interactions through chat. As frontline representatives, they have a deep understanding of the common frustrations faced by customers, making them valuable sources of insights to further inform our UX improvements.
User Testing Feedback
Frontline Store Associates Bring Valuable Insights
As it was the first time for UNTUCKit to conduct a formal user research as testing water, we collaborated with 12 store associates who possess extensive experience in online customer interactions through chat. As frontline representatives, they have a deep understanding of the common frustrations faced by customers, making them valuable sources of insights to further inform our UX improvements.
User Testing Feedback
Frontline Store Associates Bring Valuable Insights
As it was the first time for UNTUCKit to conduct a formal user research as testing water, we collaborated with 12 store associates who possess extensive experience in online customer interactions through chat. As frontline representatives, they have a deep understanding of the common frustrations faced by customers, making them valuable sources of insights to further inform our UX improvements.

“A lot cleaner and easier to maneuver.”
“I like how you guys added collaboration, so I think that's kind of an easy way to find the collabs.”
“Self-explanatory you can see the categories exactly what you're looking for.
“Very intuitive”
Reflection
Reflection
Reflection
Reflection
Post Launch
Iteration and Continuous Growth Drive Success
Post-holiday, we continue to monitor the performance, iiterate, refine strategies, products, and customer experience. Embracing iteration ensures long-term success in the dynamic marketplace, recognizing growth as a continuous journey. * In 2024, due to shifts in business strategy and marketing positioning, we revisited and enhanced the global navigation experience.
Post Launch
Iteration and Continuous Growth Drive Success
Post-holiday, we continue to monitor the performance, iiterate, refine strategies, products, and customer experience. Embracing iteration ensures long-term success in the dynamic marketplace, recognizing growth as a continuous journey. * In 2024, due to shifts in business strategy and marketing positioning, we revisited and enhanced the global navigation experience.
Post Launch
Iteration and Continuous Growth Drive Success
Post-holiday, we continue to monitor the performance, iiterate, refine strategies, products, and customer experience. Embracing iteration ensures long-term success in the dynamic marketplace, recognizing growth as a continuous journey. * In 2024, due to shifts in business strategy and marketing positioning, we revisited and enhanced the global navigation experience.
Post Launch
Iteration and Continuous Growth Drive Success
Post-holiday, we continue to monitor the performance, iiterate, refine strategies, products, and customer experience. Embracing iteration ensures long-term success in the dynamic marketplace, recognizing growth as a continuous journey. * In 2024, due to shifts in business strategy and marketing positioning, we revisited and enhanced the global navigation experience.